[펌] #C++ [출처] 무료 C++ 컴파일러(Compiler) 소장용 ㅋㅋ 나만볼꺼야~
|
무료 C++ 컴파일러(Compiler)
2007. 8. 9. 13:11
|
처음 공부하시는데 굳이 비싼 상용 컴파일러들을 사용할 필요가 없습니다.
그렇다고 불법 소프트웨어를 사용할 필요도 없죠.
Open sourcse 진영의 활약으로 상당한 수준의 컴파일러들을 Windows에서 무료로 사용할 수 있습니다.
추천하는 순서대로 소개하겠습니다.
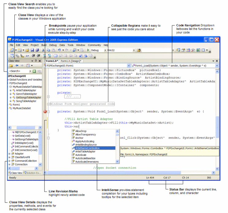
1. Microsoft Visual Studio 2010 Express 중 Visual C++ 2010 Express

말할 필요 없는 Windows 환경에서의 거의 표준인 컴파일러입니다.
위에 그림은 2005 버전이지만 현재 2010 까지 나와 있습니다.
Microsoft에서 Open source 진영에 대항하기 위해 Visual Studio의 Express 버전을 내놓았습니다.
Express 버전은 무료 프로그램이므로 그대로 사용하시면 됩니다.
사용법은 Visual Studio와 완전히 동일하지만 C++의 경우 MFC 및 기타 몇몇 기능은 제외되었습니다.
몇몇 기능이 제외되었다고는 하나 이것은 완전한 C++ Compiler이며 여기에 WxWidgets이나 SDL, OpenGL 등을
사용할 수 있습니다. 하지만 이것은 나중의 이야기이고 일단은 C++ 공부를 해야겠죠.
Download 받는 곳
http://www.microsoft.com/express/download/
설치에 도움을 받을 수 있는 곳
http://blog.naver.com/xtelite/50133489483
2. Codeblocks

CodeBlocks가 새롭게 단장했습니다.
역시 Open source 진영의 컴파일러이고 gcc를 사용합니다.
1.0 rc2를 발표한 이후 오랫동안 Upgrade가 이루어 지지 않고 있다가 최근에 새로운 버전들로 업그레이드 되고 있습니다.
깔끔한 디자인에 Debug창도 쓸 만합니다.
이 IDE는 기본 GCC를 사용하지만 Visual C++에서 제공하는 컴파일러도 사용할 수 있으며 Open Source 진영에서 개발하고 있는
wxWindows나 기타 다른 Application Framework도 사용하는 데 아무 지장이 없습니다.
또한 Visual C++ Project나 Dev-C++ Project를 import하는 기능도 제공합니다.
Dev-C++보다 Upgrade도 활발하고 무엇보다도 사용하기 쉽다는 장점이 있습니다.
아래 codeblocks의 홈페이지에서 다운로드 받아서 설치한 후에 Forum 에 있는 Nightly Build 관련 글타래를 꼭 확인하시기
바랍니다. 현재 공식 다운로드에 있는 버전의 문제점들을 개선한 빌드들이 계속해서 올라 옵니다. 설치하는 방법은
글타래에 있으니 참조하시기 바랍니다.
Codeblocks 가 꽤 괜찮기는 하지만 아직 버그가 많고 너무 많은 Nightly build 가 있어 아래 Orwll Dev-C++ 가 나을 것입니다.
download 받는 곳
3. Dev-C++

컴파일러는 gcc를 사용하고 Windows 용 프로그램 개발을 위해서는 MinGW와 Cygwin을 사용합니다.
그러니까 정확히 말하면 Dev-C++는 컴파일러를 쉽게 사용할 수 있게 해주는 IDE만을 의미하지만 일반적으로
그냥 C++ 컴파일러로 취급합니다. (Dev-C++를 설치하면 gcc, MinGW가 기본적으로 같이 설치됩니다.)
사실 Dev-C++의 Compiler라고 하면 gcc라고 말해야 하지만... 편의상 그냥 넘어 갑니다.
현재 오랫 동안 버전 4.9.9.2에 머물러 있기에 문제가 있습니다.
많은 인기 Open source 들이 Dev-C++ 용 Package들을 만들고 있습니다. 예를 들어 WxWidgets 용 응용 프로그램을
Dev-C++ 에서 Template을 사용해서 개발할 수 있습니다.
Dev-C++가 공부하는 데에도 아주 적당하지만 무엇보다도 많은 Open source들이 gcc용으로 개발되고 있어 많은 무료 Resource들을
얻을 수 있다는 것이며 Linux와의 이식성 역시 매우 좋다는 것이 또 다른 강점입니다.
프로젝트 Update 는 중단된 상태이며 http://wxdsgn.sourceforge.net/ 에서 wxDev-C++ 프로젝트가 진행되고 있습니다.
wxWidget을 사용한다면 wxDev-C++ 를 사용하는 것이 좋고 그것이 아니라면 http://sourceforge.net/projects/orwelldevcpp/ 에서
Orwell Dev-C++ 를 받으세요. Orwell Dev-C++ 가 좋습니다.
Download 받는 곳
설치에 도움을 받을 수 있는 곳
http://cafe.naver.com/cafec/18616
http://blog.paran.com/1184/12237877
4. Turbo C++ Explorer

They're back!!!
말이 필요 없습니다. Turbo C/C++로 컴파일러계를 정복했던 Borland사가 Microsoft에 뒤쳐져서 한 동안 그 이름마저 잊혀 버릴뻔 했죠.
C++ Builder, Dephi 등으로 근근이 명맥은 이어 왔으나 힘든 몇 해였습니다.
그 와중에 Open source 진영과도 싸워야 했기에 더 힘들었겠죠. Open source 진영의 무료 컴파일러들, Microsoft의 강력한 무료 컴파일러에
대항하기 Borland사에서도 무료 컴파일러를 배포했습니다.
무엇보다도 대단한 것은 Visual C++ 2005 Express의 경우 Windows SDK 나 기타 템플릿 툴등은 별도로 사용자가 설치해야 하지만
Turbo C++ Explorer는 C++ Builder의 기본 템플릿들이 그대로 사용 가능하다는 것입니다. 이것은 콘솔용 프로그램 뿐만 아니라
SDI 나 MDI Application을 그냥 만들 수 있다는 것입니다.
이름하여 Turbo Explorer.
Turbo Explorer는 C++/C#/Delphi/Delphi.NET 등 네 가지 버전을 배포하며 각각 별도로 Download 가능합니다.
다만 설치하기가 약간 까다롭습니다.
저도 한 때 Borland 사의 제품에 빠져 있었던 관계로 설치 과정을 직접 적도록 하겠습니다.
우선
1.
The following prerequisites must be installed prior to installing your Turbo Product.
- Microsoft .NET Framework v1.1 Redistributable
- Microsoft .NET Framework v1.1 SP1
- Microsoft .NET SDK v1.1
- Microsoft Internet Explorer 6 SP1
- Microsoft Visual J# v1.1 Redistributable
- Microsoft XML Core Services (MSXML) v4.0 SP2
The above are also available for download as a single zip file from here
와 같은 프로그램들이 설치되어 있어야 합니다.
자신의 제어판>프로그램 추가/삭제에서 위의 프로그램들이 설치되어 있는지 확인하고 설치되어 있지 않을 경우 Microsoft 홈페이지에서
해당 프로그램들을 직접 Download/Install 해야 합니다.
또는 아래 프로그램을 다운 받아서 설치하려고 하면 바로 위의 메시지가 뜨는데 그 때 here 라고 되어 있는 부분을 클릭하면 위의 6가지를
모아 놓은 설치파일을 다운로드 받을 수도 있습니다.
(Visual C++ 역시 이런 설치파일들이 필요한데... 설치 프로그램이 알아서 설치를 해주죠)
2.
그 다음 프로그램을 다운 받는 데 이 프로그램 다운 사이트가 꽤 바쁘네요. Server busy 가 계속 뜨는 데 누가 이기나 계속 하다 보면
뜹니다. 프로그램 다운 받고 Key 도 같이 다운 받아야 합니다. 이 Key가 없으면 설치가 되지 않습니다.
Key는 메일로 오는 데 첨부 파일을 각자 개인의 홈디렉토리에 저장을 하고 설치를 진행하면 됩니다.
이제 Official page에서 Turbo C++ Explorer를 클릭해서 다운 받습니다.
3.
Turbo product는 한 컴퓨터에 하나의 Tool 만 설치 가능합니다. 그러니까 C++를 설치하면 Turbo Delphi를 설치하지 못한다는 것입니다.
먼저 이전 버전의 Turbo product가 있으면 삭제를 하고 설치를 진행합니다. 아 물론 Turbo C 2.0 같은 것은 관계가 없습니다.
4.
그 다음 그냥 계속, Ok 뭐 이런 것만 누르면서 설치를 진행합니다.
Download 받는 곳
Official Download : http://www.codegear.com/downloads/free/turbo
Mirror Sites : http://www.turboexplorer.com/
5. Eclipse CDT

Eclipse는 Sun, IBM 등이 같이 개발하고 있는 개발환경입니다. Eclipse 자체는 java로 만들어 졌고 또 java용 컴파일러입니다만
여러 Plug-in을 사용할 수 있도록 해놓았기 때문에 C++ 개발자들이 C++를 사용할 수 있도록 해 놓은 것이 CDT입니다.
Eclipse는 Open source의 대표적인 프로그램이며 당연히 무료로 사용할 수 있습니다.
Eclipse CDT 역시 MinGW 또는 CygWin을 사용합니다. 그래서 MinGW나 CygWin을 따로 설치를 하고 CDT를 설치해야 합니다.
최근에 CDT 4.0이 발표되었습니다.
하지만...
초보자들이 사용하기에는 다소 힘든 것이 사실입니다. 설치부터 Eclipse를 설치한 후에 MinGW/CygWin 설치를 별도로 해야하고
(Dev-C++는 MinGW를 자동으로 해주죠) 그 후 CDT 설치를 해야 하기 때문에 비교적 힘듭니다.
게다가 생소한 make 라는 Tool의 사용법을 잘 모르면 낭패를 당하는 수가 많습니다.
Visual C++나 Dev-C++도 내부적으로 make를 사용하지만 내부적으로 모두 해결하기 때문에 사용자가 신경쓸 게 별로 없지만
CDT에서는 상황이 좀 다릅니다. 초보자들은 아마도 십중팔구 낭패를 당할 것입니다.
하지만 어느 정도 수준이 되면 이 CDT를 더 좋아 할지 모르겠습니다. 아주 큰 프로젝트를 진행하기 위해서는 Visual C++ Team Edtion이나
Eclipse 같은 IDE가 제격입니다. 여러 언어들을 통합할 때도 마찬 가지이고요.
초보를 벗어나게 되면 이 Eclipse를 사용해 보시기 바랍니다.
Download 받는 곳
6. 기타
그 외에도 무료 컴파일러들은 많이 있습니다.
하지만 위의 4 가지 컴파일러 외에 굳이 사용할 필요가 있을까 하네요.
몇 가지 소개를 드리자면...
Borland Turbo C++ 5.5
한 때 엄청난 인기를 얻었던 Borland사에서 5.5 Version은 무료로 만들었습니다... 만 command line 만을 제공합니다.
뭐 사실 gcc도 command line용이죠.
Turbo C++ Explorer 버전이 무료인데 굳이 command line용을 쓸 필요가 있을까요?
http://dn.codegear.com/article/20633 (위쪽 오른 쪽에 free download 를 찾으세요)
Borland 사에서 Turbo C 2.0 이나 Turbo C++ 3.0을 공개했다고 하는데... 글쎄요. 이것들은 예전 DOS 용 Compiler라서 현재 Windows에서
사용하려면 DOS Box나 VMware 같은 것이 있어야 제대로 사용 가능할 뿐 아니라 C++는 문법도 예전과는 좀 달라 졌고 STL 같은 것은
예전 Compiler에서는 아예 지원도 하지 않기 때문에 추천하지 않습니다.
현재 사용 가능한 무료 컴파일러들이 많이 있는데 굳이 DOS용을 쓸 이유는 없다고 생각하니까요.
(몇몇 특별한 경우에는 꼭 이 컴파일러들을 사용해야 하는 경우가 있습니다만... 초보자 분들이 공부하는 데는 상관없는 이야기입니다.)
Digital Mars C/C++ Compiler
Digital Mars는 이런 저런 Compiler들을 만들고 있습니다.
D 언어용 컴파일러도 만들고 있다는 것이 믿어 지세요?
Watcom C/C++ Compiler
Watcom C/C++도 이제 Open source 진영에 합류했습니다. 전통적으로 Watcom C/C++는 코드 최적화가 좋기로 유명했죠.
하지만 초보분들에게는... 역시 추천하고 싶지 않습니다.
최종 수정 : 2013/05/25

Mr_black 님의 최근 댓글